Breadcrumbs

DocuSign

Setting Up the Integration

  1. Log in to your DocuSign account.

  2. Click "Admin" in the top navigation bar.

    Screenshot 2025-02-20 at 11.07.09.png


  3. In the Left Sidebar, scroll to the bottom and locate the "Integrations Menu." Click "Connect."

    Screenshot 2025-02-20 at 11.08.34.png


  4. Click "Add Configuration", then select "Custom."

    Screenshot 2025-02-20 at 11.12.02.png


Listener Settings

  • Set Status to "Active Connection."

  • Enter any value for Name.

  • The URL to Publish will be provided by Docbyte.

  • Check the boxes for "Enable Log" and "Require Acknowledgement."

    Screenshot 2025-02-20 at 11.14.11.png

Event Settings

  • Keep Data Format set to REST v2.1.

  • Set Event Message Delivery Mode to "Send Individual Messages."

    Screenshot 2025-02-20 at 11.35.29.png


  • Under Trigger Events, select "Envelope Signed / Completed."

    Screenshot 2025-02-20 at 11.36.02.png
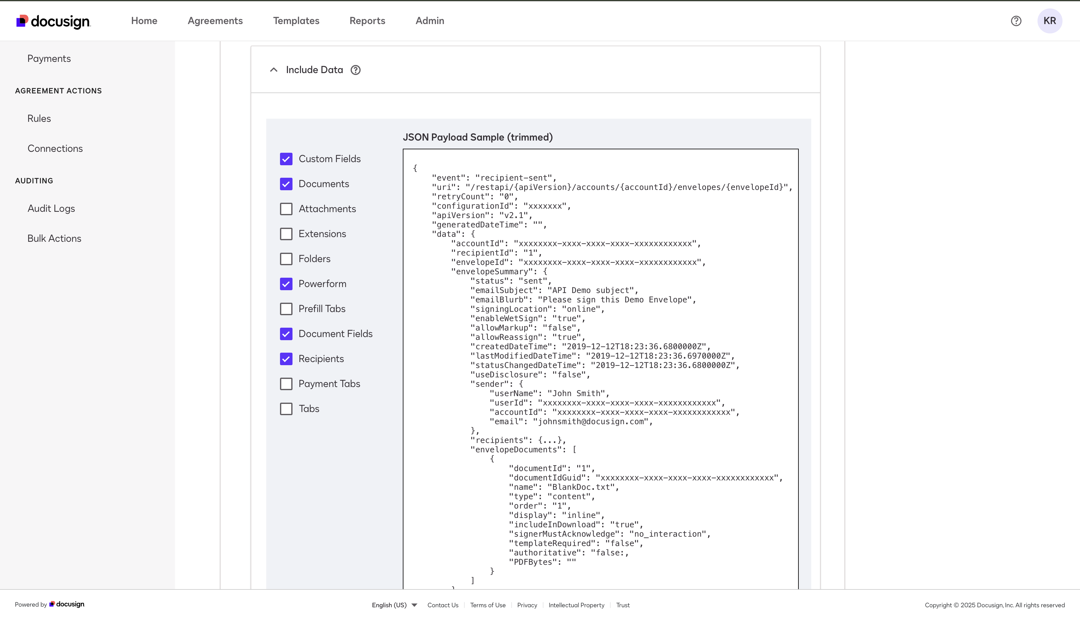
  • Scroll down to the "Include Data" tab, open it, and select:

    • Custom Fields

    • Documents

    • PowerForm

    • Document Fields

    • Recipients

Screenshot 2025-02-20 at 11.36.49.png
Screenshot 2025-02-20 at 11.37.06.png
  • In Integration and Security Settings, check "Include OAuth."

    Screenshot 2025-02-20 at 11.38.03.png
  • Click "Add Configuration."

OAuth 2.0 Configuration

  1. After adding the configuration, you'll be redirected to the Connect page.

  2. Click "OAuth 2.0" in the navigation bar.

    Screenshot 2025-02-20 at 11.43.39.png
  3. Enter the following values (provided by Docbyte): Client ID, Client Secret, Authorization Server URL

    Screenshot 2025-02-20 at 11.33.16.png


  4. Click "Save."